Announcement
Collapse
No announcement yet.
Partner 728x90
Collapse
NinjaTrader
Exit position on candle colour change
Collapse
X
-
Exit position on candle colour change
Hello I’m trying to develop a simple strategy that will close my position on the next candle that closes in a different colour. It will be for renko bars. Any tips? I’m new to strategy builder, but I think I can figure it out with a little help. Thanks!Tags: None
-
Hello Douglee,
Thanks for your post.
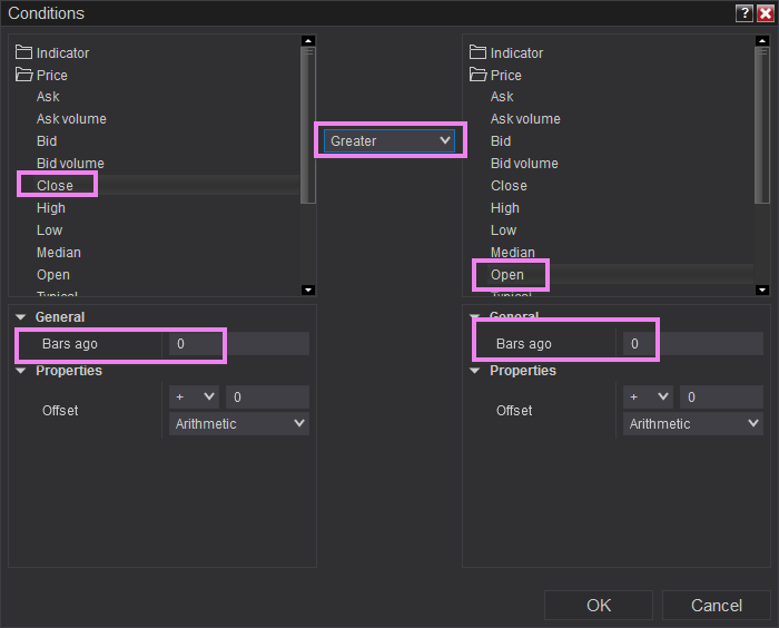
To detect if a bar is an up bar, you could create a condition that checks if the Close price (Price folder > Close > Bars Ago set to 0) is Greater than the Open price (Price folder > Open > Bars Ago set to 0)
To detect if a bar is a down bar, you could create a condition that checks if the Close price (Price folder > Close > Bars Ago set to 0) is Less than the Open price (Price folder > Open > Bars Ago set to 0)
The attached screenshots demonstrate what these conditions would look like.
See the help guide documentation below for more information about creating price comparisons: https://ninjatrader.com/support/help...ataComparisons
Strategy Builder Actions: https://ninjatrader.com/support/help...t8/actions.htm
Please let me know if I may assist you further.<span class="name">Brandon H.</span><span class="title">NinjaTrader Customer Service</span><iframe name="sig" id="sigFrame" src="/support/forum/core/clientscript/Signature/signature.php" frameborder="0" border="0" cellspacing="0" style="border-style: none;width: 100%; height: 120px;"></iframe>
Latest Posts
Collapse
| Topics | Statistics | Last Post | ||
|---|---|---|---|---|
|
Started by CarlTrading, 05-11-2026, 05:56 AM
|
0 responses
59 views
0 likes
|
Last Post
by CarlTrading
05-11-2026, 05:56 AM
|
||
|
Started by CarlTrading, 05-10-2026, 08:12 PM
|
0 responses
34 views
0 likes
|
Last Post
by CarlTrading
05-10-2026, 08:12 PM
|
||
|
Started by Hwop38, 05-04-2026, 07:02 PM
|
0 responses
198 views
0 likes
|
Last Post
by Hwop38
05-04-2026, 07:02 PM
|
||
|
Started by CaptainJack, 04-24-2026, 11:07 PM
|
0 responses
363 views
0 likes
|
Last Post
by CaptainJack
04-24-2026, 11:07 PM
|
||
|
Started by Mindset, 04-21-2026, 06:46 AM
|
0 responses
282 views
0 likes
|
Last Post
by Mindset
04-21-2026, 06:46 AM
|

Comment