I have gone through the online resources available for the strategy builder application on NT8 but some of the information I am looking for is not on there. Is there any way to receive individual support when using strategy builder?
Announcement
Collapse
No announcement yet.
Partner 728x90
Collapse
NinjaTrader
Individual Strategy Builder Support
Collapse
X
-
Individual Strategy Builder Support
Hello,
I have gone through the online resources available for the strategy builder application on NT8 but some of the information I am looking for is not on there. Is there any way to receive individual support when using strategy builder?Tags: None
-
Welcome to the forums Bmatarese!
If you have any specific questions on using the Strategy Builder, please describe what you are trying to accomplish and provide screenshots of what you have attempted. Please reduce the case so it it only highlights what you are trying to do specifically. We can provide further direction with what would be possible using small examples, but would not necessarily be able to explain what your logic is doing if the case is too complex. We suggest testing logic using small examples before implementing in a larger strategy.
Attaching a Screenshot
To send a screenshot with Windows 7 or newer I would recommend using Window's Snipping Tool.
Click here for instructions
Alternatively to send a screenshot press Alt + PRINT SCREEN to take a screenshot of the selected window. Then go to Start--> Accessories--> Paint, and press CTRL + V to paste the image.
Lastly, save as a jpeg file and send the file as an attachment.
I look forward to assisting.
- Likes 1
-
Hello Bmatarese,
Thanks for your reply.
I would suggest creating a separate strategy to test the condition by itself. Debugging prints can also be added to print out the values used in your condition so you can see how it is evaluated.
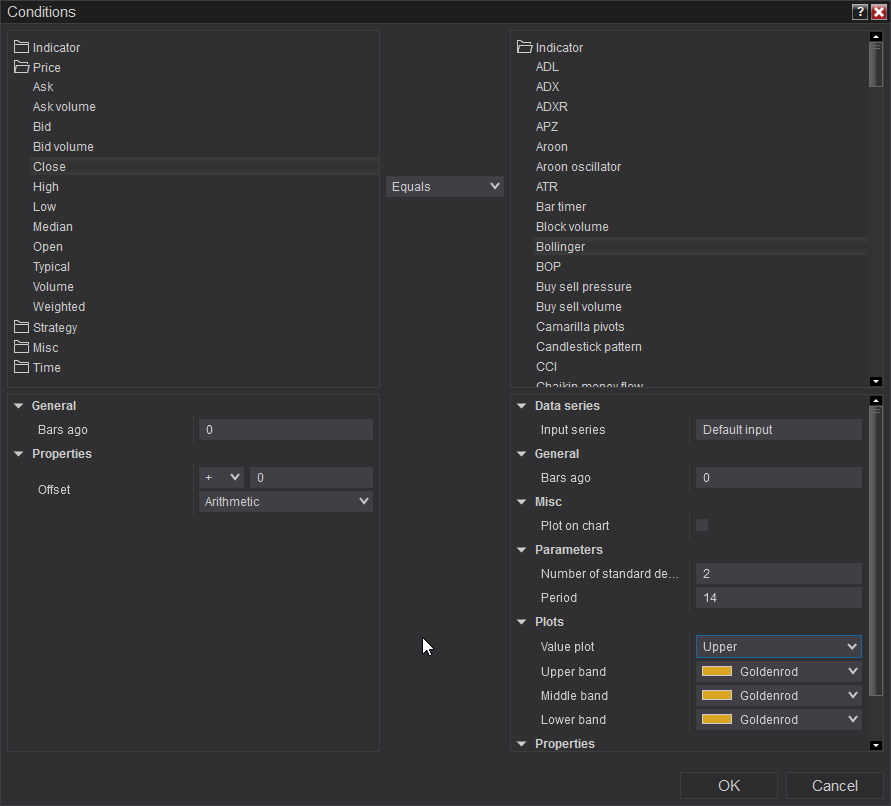
Please also see our Conditions examples in the Help Guide for further direction on how different kinds of conditions can be built. The attached screenshot shows how you can check if the current market price equals the the Bollinger band's upper plot value.
Conditions examples - https://ninjatrader.com/support/help...on_builder.htm
Below is some information on how you can add debugging prints to see how your conditions are evaluating. This is helpful in determining why some conditions are not becoming true and why some actions are taking place if you did not expect them to take place.
Some items to check when you are taking debugging steps:- Are your conditions allowing your order submission methods to be reached?
- Is the strategy currently in a position that is preventing it from submitting another entry order?
- Do you see any errors in the log tab of the Control Center or does Trace Orders give you any feedback?
Debugging Tips - https://ninjatrader.com/support/help...script_cod.htm
TraceOrders - https://ninjatrader.com/support/help...aceorders2.htm
Debugging in the Strategy Builder - https://www.screencast.com/t/8uvjfM8h
Playback Connection - https://ninjatrader.com/support/help...connection.htm
Debugging Demo - https://drive.google.com/file/d/1rOz...w?usp=drivesdk
I look forward to being of further assistance.
Comment
Latest Posts
Collapse
| Topics | Statistics | Last Post | ||
|---|---|---|---|---|
|
Started by CarlTrading, 05-11-2026, 05:56 AM
|
0 responses
56 views
0 likes
|
Last Post
by CarlTrading
05-11-2026, 05:56 AM
|
||
|
Started by CarlTrading, 05-10-2026, 08:12 PM
|
0 responses
33 views
0 likes
|
Last Post
by CarlTrading
05-10-2026, 08:12 PM
|
||
|
Started by Hwop38, 05-04-2026, 07:02 PM
|
0 responses
195 views
0 likes
|
Last Post
by Hwop38
05-04-2026, 07:02 PM
|
||
|
Started by CaptainJack, 04-24-2026, 11:07 PM
|
0 responses
359 views
0 likes
|
Last Post
by CaptainJack
04-24-2026, 11:07 PM
|
||
|
Started by Mindset, 04-21-2026, 06:46 AM
|
0 responses
280 views
0 likes
|
Last Post
by Mindset
04-21-2026, 06:46 AM
|

Comment