Announcement
Collapse
No announcement yet.
Partner 728x90
Collapse
NinjaTrader
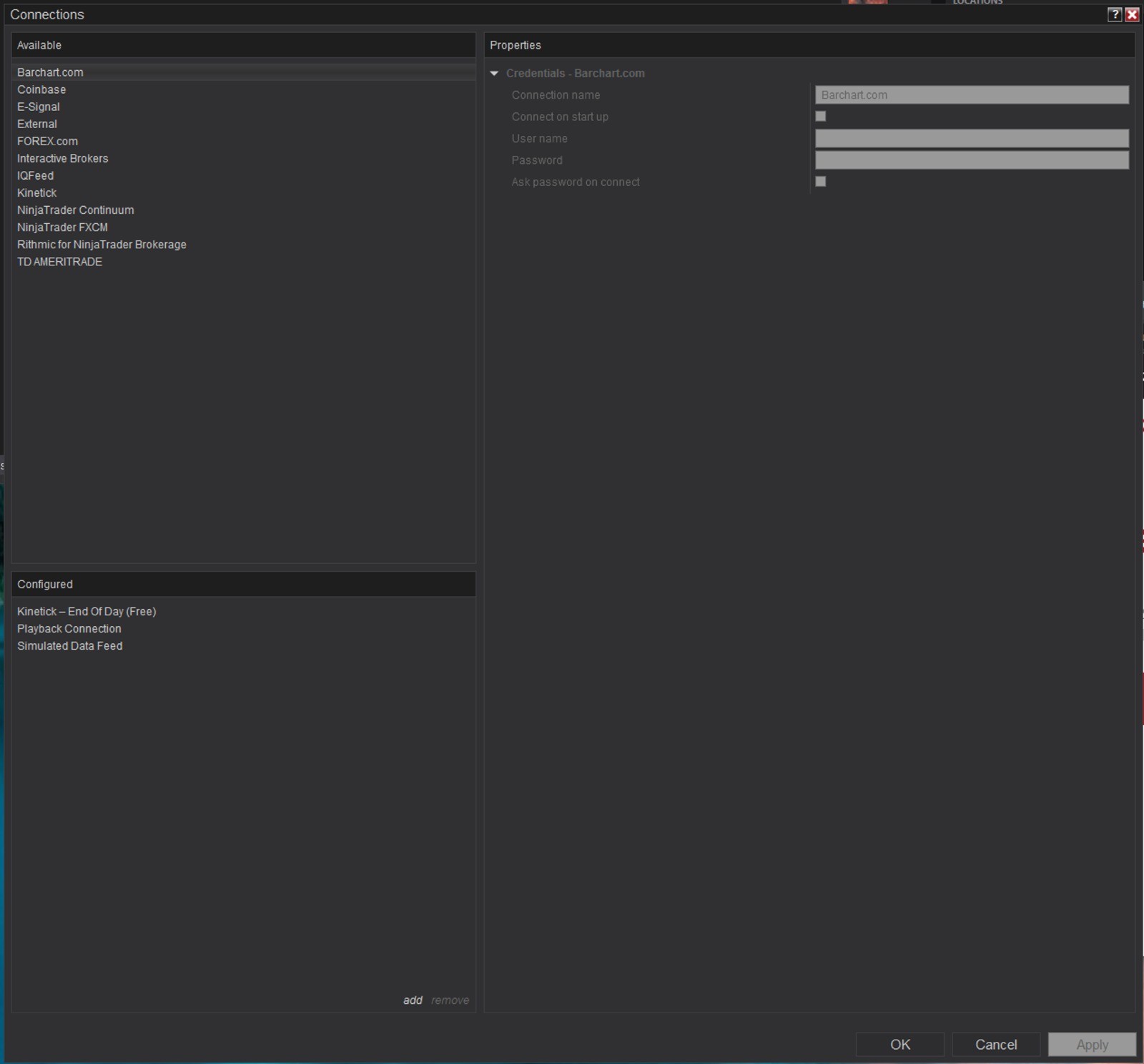
Available configurable connection
Collapse
X
-
Hello,
Thanks for the post.
This just means your license key is not enabled for those other connection technologies at this time. Based on your screenshot it looks like you have a multi-broker license key, so it would just be a matter of contacting us to add additional providers.
Please contact PlatformSales[at]NinjaTrader[dot]com for further assistance with this item.
Please feel free to reach out with any further questions you may have.
Latest Posts
Collapse
| Topics | Statistics | Last Post | ||
|---|---|---|---|---|
|
Started by Hwop38, 05-04-2026, 07:02 PM
|
0 responses
164 views
0 likes
|
Last Post
by Hwop38
05-04-2026, 07:02 PM
|
||
|
Started by CaptainJack, 04-24-2026, 11:07 PM
|
0 responses
319 views
0 likes
|
Last Post
by CaptainJack
04-24-2026, 11:07 PM
|
||
|
Started by Mindset, 04-21-2026, 06:46 AM
|
0 responses
246 views
0 likes
|
Last Post
by Mindset
04-21-2026, 06:46 AM
|
||
|
Started by M4ndoo, 04-20-2026, 05:21 PM
|
0 responses
350 views
0 likes
|
Last Post
by M4ndoo
04-20-2026, 05:21 PM
|
||
|
Started by M4ndoo, 04-19-2026, 05:54 PM
|
0 responses
179 views
0 likes
|
Last Post
by M4ndoo
04-19-2026, 05:54 PM
|

Comment