I would, in general, like to achive the following:
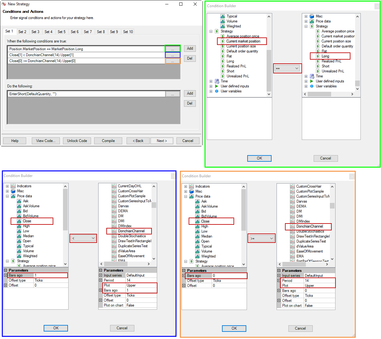
When we are in a long position and touching the upper DC from below - SELL.
And when we are in a short position and touching lower DC from upper - BUY.
I also have an EMA and maybe need to check if we are under or over of the EMA.
18 or 20 period. Maybe 10 or 11.
Kennet

Comment